Hyundai Tucson manuels

Hyundai Tucson Automotive Service Manual: Гидравлический масляный двигатель (привод)

Описание и работа

Описание
4WD ECM управляет насосом двигателя (приводом) для создания давления масла. Давление включает многодисковое сцепление коробки передач крутящего момента на задние колеса. Крутящий момент, передаваемый на задние колеса, зависит от давление сцепления.

Принципиальные диаграммы

Принципиальная электрическая схема

Процедуры ремонта

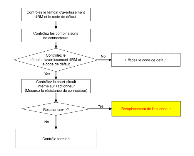
Контроль
Если вы получаете код ошибки, связанный с масляным гидравлическим двигателем (привод), проверьте его в соответствии с процессом проверки.
Процедура проверки масла в двигателе гидравлический (привод)

ДЕПОЗИТ
1.
Снимите муфту.
(См. Муфта - «Снятие»)
2.
Сохраняйте перпендикулярность после снятия муфты.
Соблюдайте перпендикулярность при снятии (установке) гидромотора (приводы).

3.
Снимите гидравлический двигатель (А), предварительно ослабив болты с шестигранный ключ.
Снимите гидромотор (приводы) после удалить как можно больше остаточного масла внутри муфты. (прибл. 5~10 с)

СРЕДСТВО
1.
Перед установкой протрите поверхность чистой тряпкой.

2.
Проверьте уплотнительные кольца (А) нового гидромотора (привода).

Вы должны предотвратить попадание пыли в двигатели гидравлика (приводы) и кожухи.
3.
Затяните болты после установки гидромотора (приводов).
При установке разъем двигателя должен быть снаружи муфты.
Момент затяжки:
8,8–10,8 Н·м (0,9–1,1 кгс·м, 6,5–8,0 фунт·фут)

Во время установки масло может вытекать обратно из-за давление в дыхательном порту.

Измените направление, следуя стрелке и поместите заземление, как показано.
※ Масло будет стекать вниз.
Вы должны избегать дополнительного возврата, как на иллюстрация.

4.
Сотрите масло чистой тряпкой.

5.
Установите муфту.
(См. Муфта - «Установка»)
Прямая муфта электрогидравлического привода
Компоненты и расположение компонентов РАСПОЛОЖЕНИЕ КОМПОНЕНТОВ 1. Коробка скоростей 2. Трансферный набор 3. Дерево передача инфекции 4. Установите...

Датчик давления
Описание и работа Описание ЭБУ 4WD управляет насосом двигателя (приводом) для генерации давление масла. Затем он включает сцепление, чтобы...
Другие материалы:

Принципиальные диаграммы
Принципиальная электрическая схема (В) (МТ) ...

Бортовой компьютер (тип A: 4,2-дюймовый ЖК-дисплей)
Маршрутный компьютер управляется микрокомпьютером. информационная система водителя, которая отображает информацию, связанную с вождением. Информация Некоторая информация о вождении, хранящаяся в маршрутный компьютер (например, средний Скорость автомобиля) сбрасывается, если аккумулятор отключен. режимы поездки Чтобы изменить режим поездки...